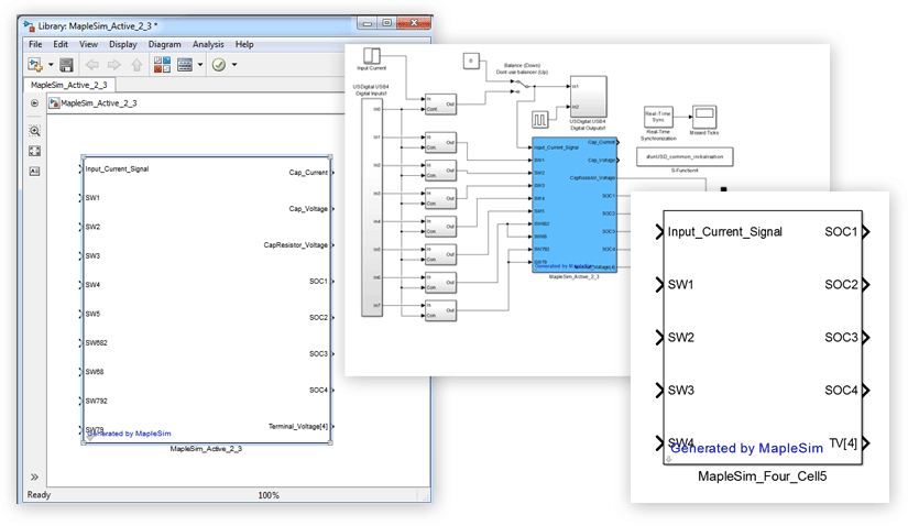
Maplesoft congratulates Ephrem Chemali and Lucas McCurlie of McMaster University for winning the second prize in the 2014 MATLAB® and Simulink® Design Challenge. In the winning project titled "Passive and Active Balancing of Li-ion battery cells," this duo formulated balancing techniques to improve the lifespan and overall performance of batteries, and used the MapleSim Connector to get a realistic view of the balancer.
This project makes excellent use of a physics-based model of a Li-ion battery created using MapleSim. This model simulates and compares two different ways to model a Li-ion battery pack. Working closely with the Maplesoft Engineering Solutions team, the winners used the MapleSim Connector to integrate the high fidelity battery model as an s-function into Simulink®. Through the use of unique symbolic computation techniques in MapleSim, the team was able to generate extremely fast model code for optimization and in-the-loop testing, without sacrificing fidelity in their system-level model.
To learn more about how MapleSim can be used in the modeling
and simulation of a variety of engineering systems, visit the
MapleSim Model Gallery
Listen to Ephrem Chemali and Lucas McCurlie describe their project: Watch Video
MATLAB and Simulink are trademarks or registered trademarks of The MathWorks, Inc.
Share via:
Share via e-mail:
From:
To:
Custom Message (optional):
Share on Facebook:
You must be logged into your Facebook account in order to share via Facebook.
Share via GooglePlus:
Click the button below to share this on Google+. A new window will open.
Share via Twitter:
You must be logged in to your Twitter account in order to share. Click the button below to login (a new window will open.)